
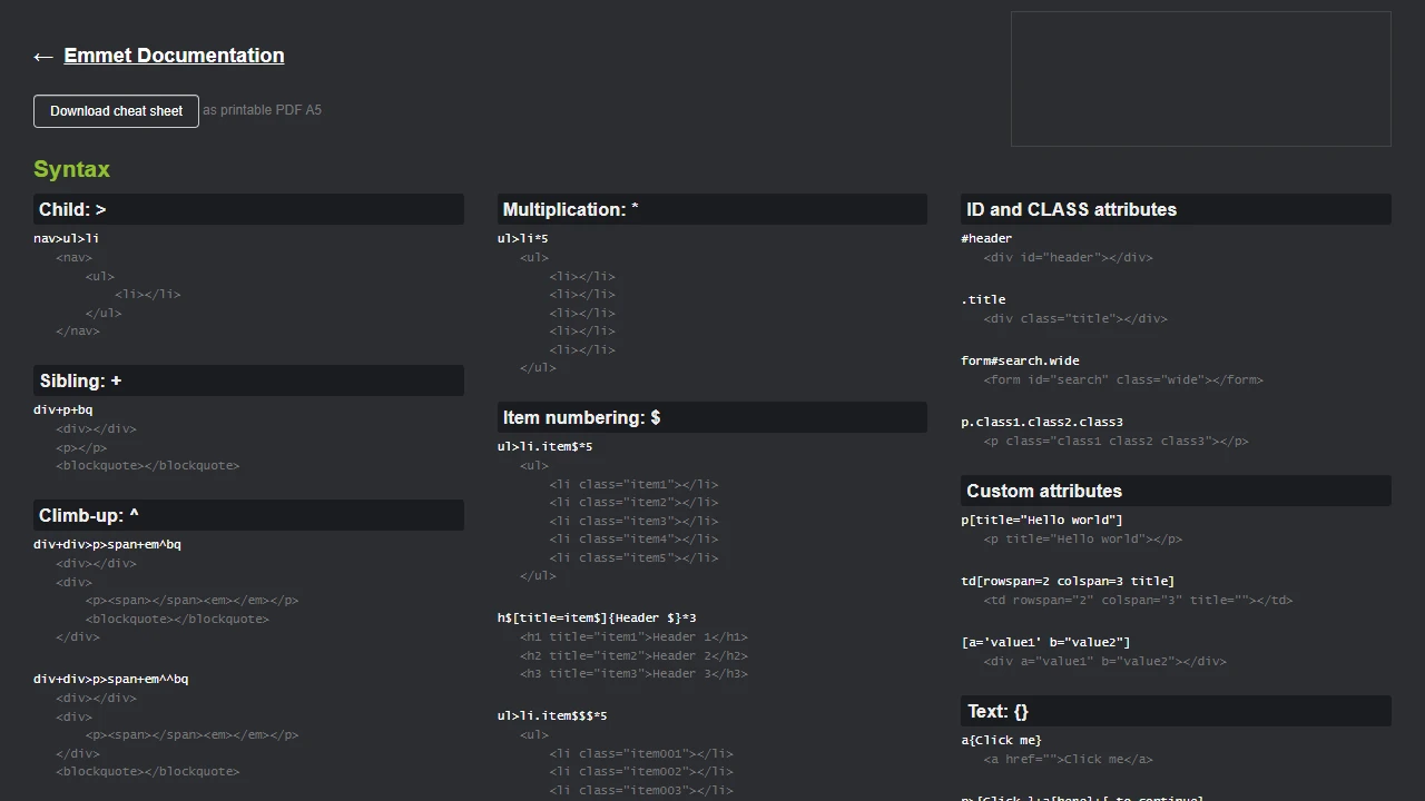
Emmet Cheat Sheet
Handy cheat sheet for the short-hand HTML syntax Emmet.
More from Dev Tools
View all Dev Tools
Caesium Image Compressor
Compress your pictures up to 90% without visible quality loss with free Windows & macOS software or their cloud service.

Insomnia
Design, debug, test, and mock APIs locally, on Git, or cloud.

Cally
Small, feature-rich calendar components.

Hoppscotch
Hoppscotch is a lightweight, web-based API development suite.

GetScreenshot
GetScreenshot is a powerful programmable website screenshot API that allows you to do screenshot capture operations at scale, and for less than other market solutions. No Code and Low Code Friendly.

Bruno API Client
Bruno is a Fast and Git-Friendly Opensource API client, aimed at revolutionizing the status quo represented by Postman, Insomnia and similar tools out there.

SVG Path Editor
Online editor to create and manipulate SVG paths.

Open SaaS
An open-source, feature-rich, full-stack React + NodeJS template that manages features for you.

Bulk Image Converter
Bulk convert images online, for free. All procesing is done locally. You can safely convert sensitive files, confident that they stay with you.

React Native Directory
A searchable and filterable directory of React Native libraries.

Poken
Poken is a new way to monetize npm packages, sparing publishers the hassle of setting up payment and delivery systems and making it easy for package consumers to purchase packages without having to deal with complex configuration.

Chalk.ist
Create beautiful images of your source code.
But wait, there's more! 🧰✨
Check out the sidebar menu (or tap the in the bottom right on mobiles) to search and browse by tag.